Audio equalisation is one method of creating a balance between the audio frequencies in the audio input. Previously, this was accomplished with the sound equalizerr, a large piece of heavy machinery. On typical PCs, a digital counterpart of the equaliser may be used to sync with the Windows operating system. While playing audio files, an audio enhancer for Windows 10 or 11 can be downloaded and installed on the machine.
It should be noted that some of the web-based solutions are free to use, while others are not. Some of the better alternatives to Windows audio equalisers that are available for usage are listed below.
1. Adobe Audition
Adobe Audition is a simple-to-use equaliser with a high level of performance. It requires no effort to operate and may be used to listen to a wide variety of audio frequencies.
Features:
- The sound being played back can have an echo effect applied to it. This is useful for theatrical performances.
- The user interface supports multi-track functionality.
- The options allow for a considerable amount of customisation.
- This audio equaliser for Windows allows you to add recreated noises to voice recordings.
2. Voice AutoEQ
If you’re looking for a simple equaliser plugin, Voice AutoEQ is a good option. The technology enables the user to accelerate audio processing while sound is being recorded. It does aid in the removal of noise from recordings.
Features:
- Allows for the continuous recording of audio files.
- The plugin may be used to cancel out the sound of breathing on files automatically.
- It is simple to use, and even a novice can operate the equaliser.
- Supported on a variety of systems, including Windows, Mac, and others.
3. Equalizer APO
This free Windows equaliser has a variety of adjustment options and is simple to use. The software is devoid of the flaws that plague many freeware programmes.
Features:
- It has 3D capabilities and a feature-rich update.
- It is possible to maintain the setting for the external speakers distinct from the configuration for the headphones by supplying different profiles.
- It is possible to operate on numerous channels at the same time by using a modular graphics interface.
- The equaliser is small and has a very low latency.
- The application is freeware, thus there are no costs connected with using it.
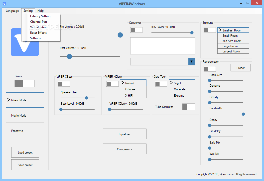
4. Viper4Windows
Viper4Windows is a free equaliser for Windows 10 that is also compatible with previous versions of the operating system. The programme has a lot of functions such as an equaliser, a convolver, surround sound, a compressor, and a few more. Viper4Windows
Features:
- With a few easy motions, the sound setting may be adjusted to meet the size of the space.
- With the free version of the Windows 10 equaliser, you may access 18 bands and many preset levels, which adds to the ease of use.
- There is a bass boost option that helps with low-level frequencies.
- The Reverberation Settings allow you to adjust the bandwidth, audio dampening, density, decay, and other parameters.
- It is able to change and easily adjust the music bands in decibels by using Distortion Control.
5. EarTrumpet
This is a free version of the Windows 10 equaliser that was offered in the Windows Store.
It can effortlessly move between different playing apps.
Features:
- The controls are straightforward to use, with most features accessible with a couple of clicks.
- Matches the appearance and feel of the Windows operating system.
- This free equaliser for Windows 10 allows for Feedback Hub integration.
6. Boom3D
Boom3D, which was created as an equaliser application for Mac and Windows operating systems, allowing the user to calibrate the audio with the swipe of a finger.
Features:
- The audio equaliser has a complete volume control.
- Can safely boost audio output to maximum levels.
- Audio effects that are amazing and feature-rich.
- Because it eliminates ambient sound, it gives excellent gaming experiences.
7. FXSound
The FXSound programme improves the sound output quality on the PC. This Windows 10 audio enhancer can provide excellent value for money performance at a fraction of the expense of a high-quality headset or speaker.
Features:
- With 32-bit floating processing, it is possible to recover sound quality.
- Boost audio effectively.
- The ability to control the audio output quickly is made possible by the fast performance.
8. Graphic Equalizer Studio
This is a free Windows 10 equaliser that is popular because to its ability to deal with WAV files. It operates in real-time to deliver some of the most improved sounds.
Features:
- The compressor and limiter functions enable sound that is neither too loud nor too low.
- The programme has the ability to automatically adjust the sound system.
- Using the MP3 player, it keeps track of the WAV audio files.
- It is free to use, making it a cost-effective option.
9. RealTime Equalizer
With this audio equaliser for Windows, you can change the sound quality in the blink of an eye. With this programme, you may adjust the frequency composition of the sound in real-time.
Features:
- It works flawlessly with all audio file types.
- The design is lightweight and simple to operate.
- This is a 31-band visual equaliser that works in real time.
10. Realtek HD Audio Manager
This audio enhancer for Windows 10 is based on open-source software and supports the most common audio file types. This is a sound card that can be linked to the computer with the driver files and is more than simply an equaliser programme.
Features:
- Multiple audio channels are supported.
- A simplified user interface is available, allowing for simple control.
- Has a power management interface that ensures the system runs efficiently.
11. EqualizerPro
This free Windows equaliser has over 20 settings, so there’s one for every occasion. Their performance is distinguished by a convenient on/off switch and the ability to amplify low tones.
12. Bongiovi DPS
This free Windows 10 equaliser version has a bass range that is difficult to match in a free download product. Few users would complain about a lack of functionality because there is more control packed into such a little space.
13. Voicemeeter Banana
This one-of-a-kind audio equaliser for Windows is distinguished by its simple controls and virtual audio characteristics. The equaliser packs a powerful punch for a free programme and is suitable for all types of users.
14. Graphic Equalizer Studio
Graphic sound equalizer Studio can provide the greatest option for a live performance. The programme may give precise digital settings that rival the majority of expensive and premium products.
15. WavePad Audio
This audio enhancer Windows 10 equaliser is one of the most basic on the market and is best suited for monophonic speech recordings. The programme is capable of editing the audio component of a video presentation. A straightforward, no-frills programme with a devoted audience.
Conclusion
The goal here is to make sense of the equaliser app industry with as little hoopla as possible.
Some software is free to use, while others are not, yet they bring value to the user that goes much beyond the free nature or cost of the product.
One of the shortcomings of the Windows 10 operating system is the lack of a fully functional equaliser. Thus, by utilising one of the programmes supplied by third-party providers, this constraint may be bypassed.













